Raumressourcen buchen
Groupware Weboberfläche
Diese Anleitung beschreibt, wie Sie Raumressourcen in der Groupware-Weboberfläche buchen können.
Schritt 2
- Teilnehmer/-innen für die Besprechung fügen Sie im „Personen“-Feld hinzu, E-Mail-Adressen werden bei der Eingabe automatisch vervollständigt. Außerdem können Sie Ihre Kontakte über das „Plus-Symbol(+)“ öffnen und von dort aus Teilnehmer/-innen hinzufügen.
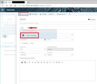
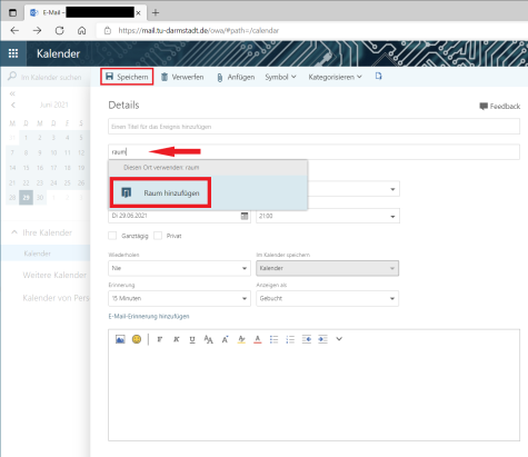
- Den Raum können Sie über das Feld „Ort…“ auswählen. Hierfür müssen Sie in das Feld „raum“ reinschreiben und dann „Raum hinzufügen“ anklicken. Bereits zuvor gebuchte Räume werden automatisch vervollständigt.
Schritt 3
- Klicken Sie auf den Seitenreiter „Teminplanungs-Assistent“ um eine bessere Übersicht zur Terminauswahl zu erhalten.
- Auf der rechten Seite erhalten Sie Ihre Terminvorschläge.
- Die Zeitleiste in der Mitte gibt Ihnen zusätzlich einen Überblick über die Verfügbarkeit der Teilnehmer/-innen und Ressourcen.
- Klicken Sie am Ende auf „OK“, um Ihre Besprechungsanfrage an die Teilnehmer/-innen zu versenden und den Besprechungsraum zu buchen.
